# 快速入门
# 准备工作
在代码库中创建一个代码库,并提交一些简单代码
# 新建流水线
进入主菜单“流水线管理”菜单,可以新建流水线

# 配置流水线
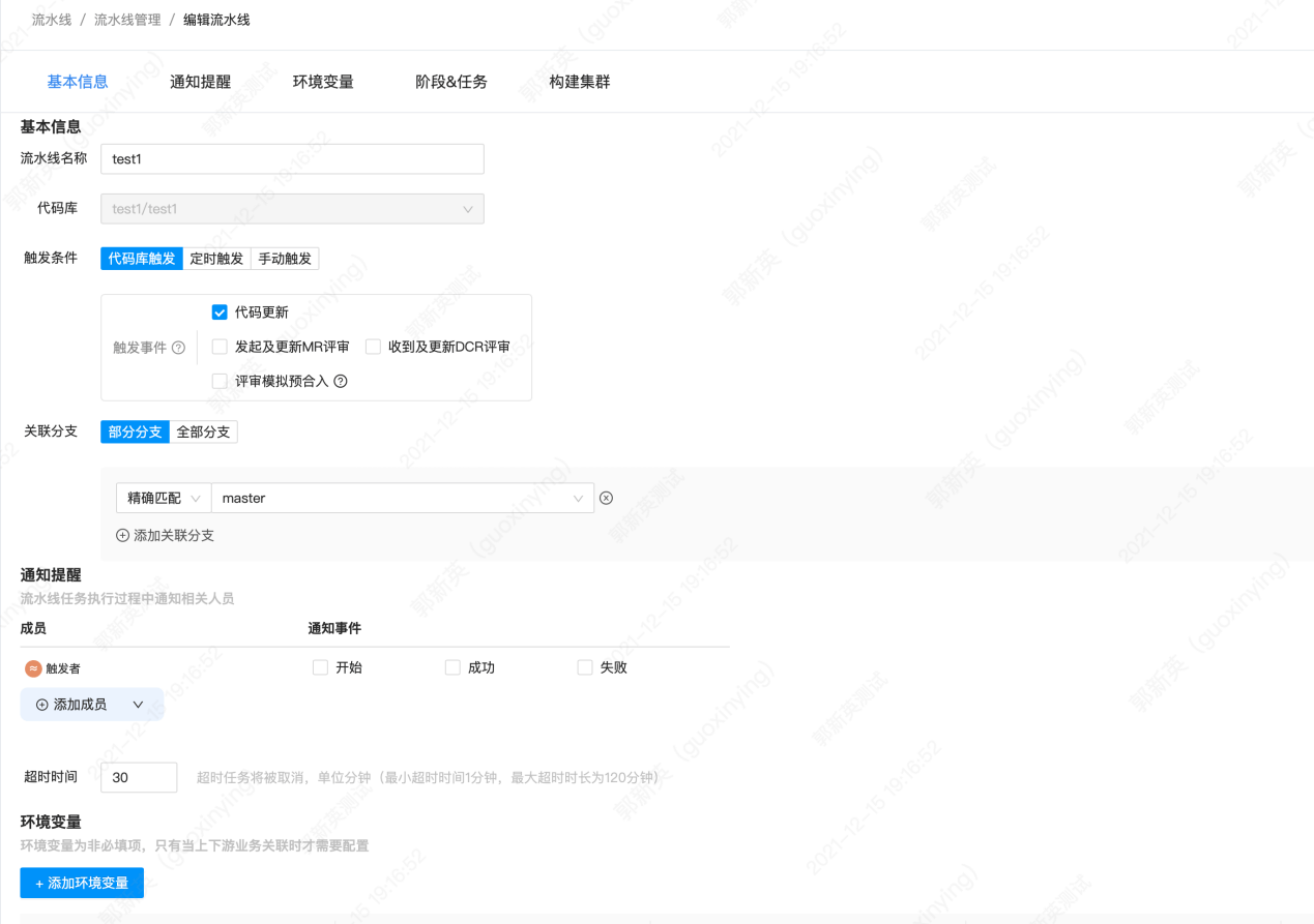
新建完成后,即自动进入流水线配置界面,在配置界面可以进行流水线所有相关设置。 例如:

# 环境变量:
除了系统内置的环境变量,流水线系统支持用户添加自定义的环境变量。且环境变量在整个流水线的所有任务中均可用。
环境变量的使用:可以在流水线的插件脚本中通过${环境变量名}的方式使用
对于保密信息,可以通过密文环境变量实现。

# 阶段&任务:
此区域支持配置流水线的阶段、并且在每个阶段中支持串行&并行任务的配置。支持拖拽。
每个阶段的触发方式支持自动触发(按基本信息设置区域中的自动触发规则)或者手动触发。

# 构建集群
此区域配置此流水线的Job运行时使用的构建资源,默认内置集群的k8s集群资源。
支持设置外置的资源(计算资源增加k8s集群或者主机集群),支持对资源节点设置缓存,缓存参考缓存说明。

# 使用编译类插件
编译类插件(如下图)的工作逻辑由三部分组成
- 自动下载代码(无需用户干预)
- 执行编译脚本
- 自动上传制品到半成品库
- 对于不同的语言,提供了不同的编译插件
- 对于无需编译的语言,例如纯HTML静态页面,只需打包,无需编译,则可以使用代码打包插件

- 其他插件不会自动下载代码,也不会在构建完毕后自动上传制品
# 执行流水线
- 通过代码提交触发 如果流水线的触发方式为代码提交触发,则每次代码提交时,会自动触发流水线执行。
- 手动触发 可以在“流水线管理”界面,选择某一条流水线直接手动执行。
- 修改任务运行参数
通常流水线是自动化运行居多,各任务按照配置时设置的默认参数即可运行。
但是有些场景需要在任务运行前进行设置,例如部署任务需要设置部署说明,则可以将该Job设置为手动执行,在执行前可设置。
