# 企业设置
# 企业信息
用来修改企业名称和企业头像,如图

# 企业公告
在平台设置公告信息

新建公告成功后在开始时间和结束时间范围内在企业顶部显示公告通知


# 界面设置
设置界面是否需要水印

# 项目设置
# 项目模板
每个企业中可以设置一下通用的项目模板,用于Project创建项目的时候使用

在项目模板的设置中,其配置和Project的项目设置中的方法相同,不再赘述。

# 项目基本信息字段
项目基本信息字段为项目的属性,在此添加字段并开启使用后在创建项目和修改项目基本信息时都可使用。

# 项目卡片类型
在此卡全局修改卡片类型的名称、描述、颜色。

# 项目角色管理
在企业中创建的角色的权限作为默认值给到所有的项目, 当企业管理员修改角色的权限时只对在项目中未使用过此角色或者项目中未修改过此角色的项目以及项目模板生效。
# Wiki设置
用来设置wiki保留版本数

# 文档管理设置

# 设置文件版本保留数量
开启设置文件版本保留数量
关闭设置文件版本保留数量
# 文件版本保留数量
用来设置文档管理每个文件版本保留的数量
# Office文件限额
用来设置文档管理每个文件的大小
# 代码库设置
# 提交规范
用来设置企业级代码提交规范

在此设置了企业级代码提交规范后会同步到当前企业下所有代码库的代码提交
# 组件分析设置
目前平台支持组件扫描的语言及需要扫描的依赖文件,如下图所示
| 支持语言 | 扫描的依赖文件 |
|---|---|
| java | Maven: pom.xml, Gradle: gradle.lockfile、buildscript-gradle.lockfile |
| python | requirements.txt 、setup.py、poetry.lock、Pipfile.lock |
| php | composer.lock、 composer.json |
| go | go.mod |
| c/c++ | conan.lock、conanfile.txt |
| nodejs | package-lock.json、yarn.lock、popm-lock.yaml、npm-shrinkwrap.json |
| c# | packages.config、.csproj |
| ruby | Gemfile.lock |
| rust | Cargo.toml、Cargo.lock |
| dart | pubspec.lock |
目前平台支持组件许可证分析的语言及需要扫描的依赖文件,如下图所示
| 支持语言 | 支持扫描的依赖文件 |
|---|---|
| java | Maven: pom.xml ; Gradle: gradle.lockfile、buildscript-gradle.lockfile |
| python | requirements.txt 、setup.py、poetry.lock、Pipfile.lock |
| php | composer.lock、 composer.json |
| go | go.mod |
| c/c++ | conan.lock、conanfile.txt |
| nodejs | package-lock.json、yarn.lock、popm-lock.yaml、npm-shrinkwrap.json |
# 评审常用语
用来设置企业级评审常用语

在此设置企业级评审常用语后会同步到当前企业下所有的代码库-评审常用语(详情查看代码库常用语),支持根据评审总评建议新建、删除、编辑常用语

# 代码扫描
用来设置代码扫描记录的保留时长

# 流水线设置
# 定时设置
用来设置流水线-执行记录和流水线插件中涉及到上传报告的保留时长

# 流水线模版
用来设置流水线模板

在此新建模板后,在流水线-流水线管理-新建流水线-开启基于模板可以看到此处的模板列表

# 制品库设置
用来设置制品库功能开关,在此处关闭后,新建制品库时关闭的类型不能显示

用来设置制品扫描记录的保留时长

# 主机部署设置
用来设置主机部署的部署任务记录的保留时长

# 测试管理设置
用来设置测试管理执行记录和性能测试明细数据的保留时长

# 成员与角色
# 成员管理
企业下所有成员都可以在此管理,修改成员角色、禁用用户或删除用户等

# 注册与邀请
用来设置注册与邀请时的一些规则

# 使用昵称
开启后企业下涉及的所有用户都显示昵称,关闭后企业下所有用户都显示用户名
# 自行注册
开启后在企业下注册时需要按要求填写注册邮箱的范围,关闭后将不允许企业下用户自己注册,需要管理员添加或通过邀请链接的形式加入企业
# 邀请权限
邀请权限解释
设置企业成员均可邀请他人加入企业:所有的企业成员在右上角头像的位置点击后出现【邀请成员】菜单
设置按企业角色设置可以邀请他人加入企业:只有设置的角色才会在右上角头像的位置点击后出现【邀请成员】菜单
# 被邀请人范围
被邀请范围解释
设置任何被邀请人员均可加入企业:被邀请的人都有权加入企业
设置只有邮箱后缀为统一邮箱后缀方可加入:被邀请的人必须和设置的邮箱后缀保持一致才能加入企业
# 邀请链接有效期
用来设置邀请链接有效时间
# 角色管理
支持企业级自定义角色管理,内置企业级角色有:管理员和成员,可以设置加入企业时的默认角色
角色支持设置各个模块的全部数据读权限和全部数据管理权限,更加灵活的企业级角色权限设置

# 部门
企业下所有部门都可以在此管理,修改部门名称、禁用部门或删除部门等
创建部门:创建部门时需要填写部门名称,同级部门名称不能重复,在创建部门时可创建多个子部门
在成员管理中可为成员添加部门

# 操作审计
用来审计,所有操作留痕

# 第三方应用
# 对接飞书应用
平台支持对接飞书应用,实现对具体飞书企业下实现单发个人消息的能力
接下来介绍平台配置飞书自建应用的流程
# 创建飞书自建应用
飞书企业管理员,进入飞书的开放平台, https://open.feishu.cn/app
点击【创建企业自建应用】按钮
选择【企业自建应用】,填写应用名称和应用描述,点击【确定创建】,创建成功

# 飞书自建应用开启机器人功能
应用开启机器人功能

# 飞书应用权限配置
在飞书应用的【权限管理】中开启相关权限
应用权限设置必须拥有的权限:
1、获取与发送单聊、群组消息
2、以应用的身份发消息
3、获取应用信息
4、以应用身份读取通讯录
5、获取部门基础信息
6、获取用户基本信息
7、获取用户组织架构信息
8、给多个用户批量发消息
9、获取用户可用的应用
10、获取用户user ID
# 设置重定向URL
在飞书的【安全设置】菜单,添加重定向URL地址
私有化部署版本,重定向地址格式为:https://[效能平台域名]/v1/ezbase/iam/api/oauth/callback/feishu
SaaS版本,重定向地址格式为:https://ezone.work/v1/ezbase/iam/api/oauth/callback/feishu \
# 飞书应用设置完毕,发布应用
飞书应用设置完毕后,需要发布应用,才会生效设置
点击进入【应用发布】菜单下的【版本管理域发布】页面,点击【创建版本】按钮

配置版本信息
1、填写版本号
2、移动端默认应用功能:选择机器人
3、PC端默认应用功能:选择机器人
4、更新说明
5、权限变更
6、可用范围,选择所有员工
7、备注说明

# 平台绑定飞书应用
飞书自建应用创建完毕,使用研发平台企业管理员账号登录研发平台
进入【企业设置】菜单下的【第三方应用】页

填写飞书应用的名称、appid、appsecret、发送失败策略、是否启用
填写完毕后,点击【连接测试】,检查填写信息是否正确

# 用户绑定飞书账号
如果想要在飞书中接收平台的通知,需要个人绑定飞书账号
点击进入【个人设置】菜单下的【账号绑定】

# 接收飞书通知
在以上设置操作完毕,用户即可在飞书内收到平台的个人通知

# 配置私有GitLab说明
平台支持对接GitLab,实现项目管理与GitLab的对接,在卡片详情页中可直接创建分支、关联分支,在GitLab中的commit信息中填写卡片的编号可实现commit信息与项目管理的卡片关联的能力。
具体使用步骤如下:
1.创建应用
2.绑定私有GitLab
3.关联私有GitLab仓库
4.使用私有GitLab仓库
# 前提条件
- 只有企业管理员才有权限进行绑定操作
- 您的私有GitLab需要与本平台网络是连通的
- 您的私有GitLab需要在GitLab 11.0及以上才能保证仓库可以成功关联
# 1.创建应用
登录 GitLab 私有云后,点击右上角账号图标中的「Preferences」进入个人设置页面,再点击左侧导航栏的「Applications」 进入第三方应用授权管理页面,创建一个新应用。参数填写如下,填写完毕后点击「Save application」。
- 重定向 URI(Redirect URI)需填写: 公网用户:公网地址/v1/ezbase/iam/third/platform/authorization/callback/gitlabpublic 私有化部署用户:域名/v1/ezbase/iam/third/platform/authorization/callback/gitlabprivate
- Scopes 需勾选 api、read_user、read_repository、write_repository、profile
注意:如果您的 Scopes 选项中无法找到上述选项,请检查您的私有 GitLab 版本是否符合前提条件要求
创建成功后,GitLab 会生成对应的应用 ID (Application ID) 和密匙(Secret)。

# 2.绑定私有GitLab
企业管理员点击左下角的“企业设置”按钮,点击「第三方应用」→「私有 GitLab」进行服务绑定。
在绑定弹窗中输入信息。Application ID 和 Secret 就是在上一步创建应用时生成的。填写完毕后点击「授权绑定」。
跳转至 GitLab 授权页面后,请点击「授权」(Authorize) 完成授权。授权本平台即可与gitlab绑定成功
绑定成功后,您可以在第三方应用页面看到「已绑定」标志。
# 配置金山协作说明
平台支持对接钉钉应用,实现给金山协作企业下实现单发个人消息的能力
接下来介绍平台配置金山协作自建应用的流程
# 创建金山协作自建应用
1.进入“金山协作域名/admin/app/”,并创建企业自建应用
2.设置可见范围
应用可见范围: 在发送消息中,应用仅能将消息发送给可见范围内的用户,如果接收对象中存在不在应用可见范围内的用户,就会发送失败。
3.申请消息推送权限
对接内部消息接口仅需要添加“消息推送"
4.申请上架并等待企业超管审核
设置可见范围以及申请消息推送权限均需要电请上架,审核通过后才会生效
复制appid和SecretKey到本平台中的第三方应用中的金山协作中。

# 配置钉钉应用说明
平台支持对接钉钉应用,实现给钉钉企业下实现单发个人消息的能力
接下来介绍平台配置钉钉自建应用的流程
# 创建钉钉自建应用
钉钉企业管理员,首先登录钉钉后台管理系统,https://www.dingtalk.com/
然后进入钉钉开放平台, https://open-dev.dingtalk.com/fe/app#/corp/app
点击【创建应用】按钮
选择【企业自主开发】,填写应用名称和应用描述,点击【确定创建】,创建成功

# 钉钉自建应用权限配置
在钉钉应用的【权限管理】中开启相关权限
应用权限设置必须拥有的权限:
1、权限范围设置为【全部员工】
2、通讯录组织基础信息读权限
3、企业内机器人发送消息权限
4、调用企业API基础权限
5、成员信息读权限
6、调用OpenApp专有API时需要具备的权限
# 设置回调地址
在钉钉应用的【登录与分享】菜单,添加回调地址
添加地址格式为:
私有化部署版本,格式:https://[效能平台域名]/v1/ezbase/iam/api/oauth/callback/dingtalk
SaaS版本,格式:https://ezone.work/v1/ezbase/iam/api/oauth/callback/dingtalk \
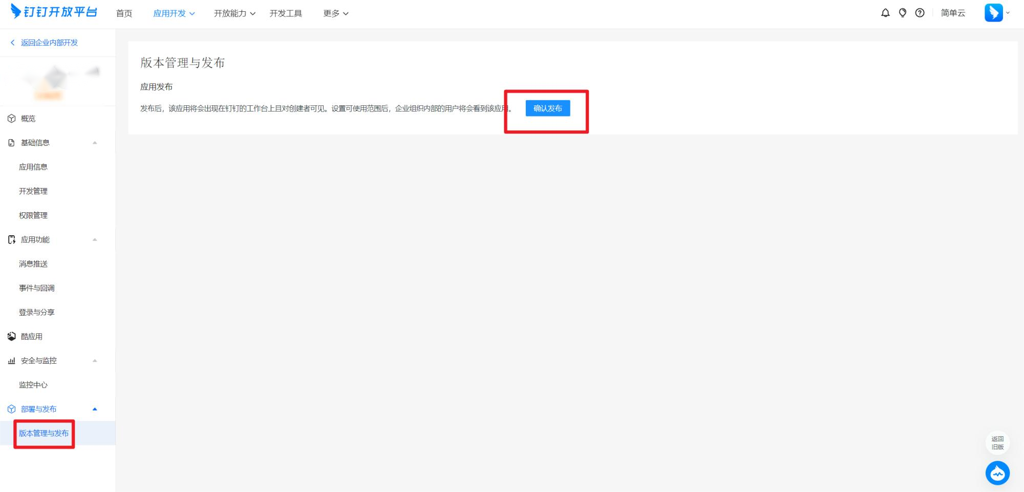
# 钉钉应用设置完毕,发布应用
钉钉应用设置完毕后,需要发布应用,才会生效设置
点击进入【部署与发布】菜单下的【版本管理与发布】页面,点击【确认发布】按钮

# 平台绑定钉钉应用
钉钉自建应用创建完毕,使用企业管理员账号登录研发平台
进入【企业设置】菜单下的【第三方应用】页
填写钉钉应用的名称、AgentId、AppKey、AppSecret、发送失败策略、是否启用
填写完毕后,点击【连接测试】,检查填写信息是否正确

# 用户绑定钉钉账号
如果想要在钉钉中接收平台的通知,需要个人绑定钉钉账号
点击进入【个人设置】菜单下的【账号绑定】

# 接收钉钉通知
在以上设置操作完毕,用户即可在钉钉内收到平台的个人通知

# 配置企业微信应用说明
平台支持对接企业微信应用,所有与用户相关的平台通知,可以发送企业微信单聊消息的能力
接下来介绍平台配置企业微信应用的流程
# 创建企业微信应用
企业微信的企业管理员,首先登录企业微信的后台管理系统,https://work.weixin.qq.com/wework_admin/frame
然后点击【企业管理】,找到【应用】菜单,选择【创建应用】
先填写应用基本信息,应用logo、应用名称、可见范围(把需要接到研发平台通知的用户均选中)填写完毕后,点击【创建应用】完成创建。
创建完成后,点击查看应用详情。
企业ID在【我的企业】页面可以查看

# 企业微信应用配置
在企业微信应用的【应用主页】设置为研发平台的首页,并且应用设置为【已启用】状态

# 设置网页授权
在企业微信中,需要设置可信域名,用于Oauth2.0授权回调
在可信域名中填写研发平台的域名,一般使用企业的可以公网访问的域名即可。如:https://www.companyName.com。具体可查看企业微信的[配置指引]说明文档
可信域名还需要完成校验域名,
1、点击【申请校验域名】,下载企业微信的校验文件,然后根据企业微信的要求,放置到域名的根目录下
2、校验文件放在域名根路径下后,企业微信会自动根据您填写的【可信域名】识别校验域名。校验通过后,点击确定,完成设置可信域名的操作。

# 设置企业可信IP
在企业微信的【应用设置】中,点击【企业可信IP】,填写研发平台的ip地址,用于研发平台的通知回调
两种研发平台版本查询IP的方式:
1、saas版本,在研发平台的【企业设置】-【第三方应用】中的【企业微信应用】tab页,可以看到当前研发平台的ip地址
2、私有化部署版本,需要联系企业管理员,获取当前研发平台的IP地址
在企业微信的可信IP弹窗内,填写可信IP完成后,点击【确定】保存

# 设置企业微信授权登录回调地址
在企业微信的【应用设置】-【企业微信授权登录】菜单
在【Web网页】配置项中,填写研发平台的首页地址,例如:https://www.companyName.com
企业微信应用设置完毕。
# 平台绑定企业微信应用
企业微信应用创建完毕,使用企业管理员账号登录研发平台
进入【企业设置】菜单下的【第三方应用】页,填写钉钉应用的名称、AppId、AgentId、Secret、发送失败策略、是否启用
填写完毕后,点击【连接测试】,检查填写信息是否正确

# 用户绑定企业微信账号
如果想要在企业微信中接收平台的通知,需要个人绑定企业微信账号
点击进入【个人设置】菜单下的【账号绑定】

# 接收企业微信通知
在以上设置操作完毕,用户即可在企业微信内收到研发平台的个人通知

# LDAP设置
平台支持通过配置相关LDAP的对接信息,实现自主对接LDAP平台的能力
具体配置说明如下:
# 配置LDAP对接信息
点击【企业设置】-【LDAP设置】菜单,进入LDAP设置页面

# LDAP配置项具体说明
- Base DN:指的是LDAP基础域,是查询账户的根路径
- 管理员账号:用于查询LDAP用户信息
- 字段映射:通过建立映射关系,获取LDAP服务器上用户的信息
- 测试用信息:用于验证填写的LDAP配置,是否能获取正确的用户信息
# LDAP授权登录
企业设置内,LDAP对接配置好了后,就可以在平台登录页,使用LDAP授权登录了

# LDAP对接事项说明
1、初次通过LDAP登录平台的用户,如何实现自动注册?
答:用户信息从LDAP同步到平台后,默认使用LDAP的用户密码,之后LDAP上用户密码做了更新,不会自动同步。
同时用户在平台上改密码,不同步到LDAP上
2、LDAP的用户名和平台用户名有冲突,如何处理的?
答:如果LDAP的用户和平台已存在用户的用户名冲突,则认为是一个人,不改变该用户在平台上的邮箱、手机号和密码等信息,只是该用户在采用LDAP方式登录时,
使用LDAP的用户密码。在采用平台账户方式登录时,密码还是平台用户密码
3、用户之前在LDAP的组织中,现在删除了,影响平台已经存在的对应用户账号吗?
答:不影响
4、LDAP上改了用户的密码,平台上不做同步,影响LDAP登录吗?
答:不影响,用户在平台的【LDAP登录】中,填写的是LDAP的用户名和密码,点击登录后在LDAP上对填写信息进行校验,跟用户的平台密码没有关系。平台不存用户LDAP的密码
# 告警操作
平台支持记录代码库操作的高危行为并通知到指定人员或者群组。目前已经支持对代码推送、代码克隆及下载、代码库删除、代码库清库操作进行异常操作告警。
新建并启用告警事件
在「告警记录」TAB页中可以看到所有触发告警的事件详细信息。支持筛选事件类型、触发方式、触发人、详情信息以及时间范围的异常告警记录。支持导出告警记录
